SAP PowerDesigner wird eingestellt – höchste Zeit für einen Wechsel
SAP stellt den Support und die Weiterentwicklung von PowerDesigner 2027 ein. Sobald das Support-Ende erreicht ist, bist Du ohne regelmäßige Updates, Sicherheitsfixes oder technischen Support schnell auf Dich allein gestellt. Das erhöht das Risiko für Ausfälle, Kompatibilitätsprobleme und Sicherheitslücken erheblich. Mit jedem Monat wird eine spätere Migration teurer und komplexer, während Know-how und Ressourcen im Unternehmen schwinden. Compliance- und Audit-Anforderungen lassen sich mit veralteter Software kaum noch zuverlässig erfüllen. Darum ist jetzt der beste Zeitpunkt, um rechtzeitig auf eine zukunftssichere Plattform wie Innovator umzusteigen.
Warum Du jetzt zu Innovator wechseln solltest
Innovator ist mehr als nur ein Ersatz für PowerDesigner. Innovator ist eine moderne, leistungsstarke Modellierungsplattform, die zukunftssichere Architektur mit intuitiver Bedienung und maximaler Flexibilität verbindet. Mit Innovator modellierst Du Geschäftsprozesse, Datenstrukturen, IT-Architekturen und Softwarelösungen durchgängig in einer zentralen Umgebung – unterstützt von internationalen Standards wie BPMN, UML, ArchiMate®, DMN und ERM.
Setze jetzt auf eine Modellierungsplattform, die zu Deinen künftigen Anforderungen passt und mache Dein Modellwissen zum Wettbewerbsfaktor im Unternehmen.
Mit diesen Funktionen überzeugt Dich Innovator
Innovator bietet Dir weit mehr als nur Modellierung auf höchstem Niveau. Die Plattform verbindet modernste Technologie mit intuitiver Bedienung und sorgt dafür, dass Deine Modelle im Unternehmensalltag echten Mehrwert liefern. Ob für die Migration aus PowerDesigner, die Einbindung in Deine Systemlandschaft oder für innovative Analysemöglichkeiten, Innovator gibt Dir alle Werkzeuge an die Hand, um komplexe Strukturen einfach, transparent und zukunftssicher zu gestalten.
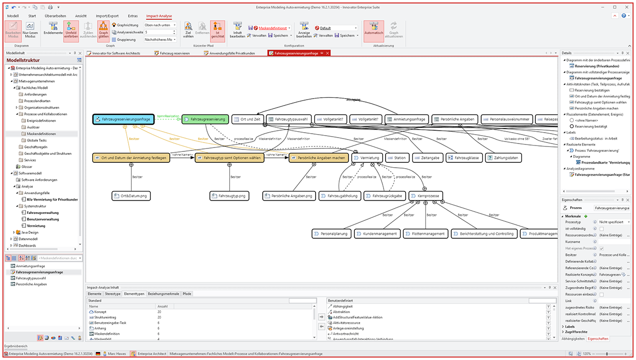
Best-in-Class Modellierungsfunktionen
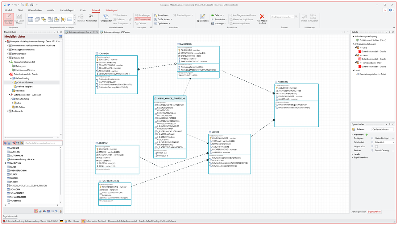
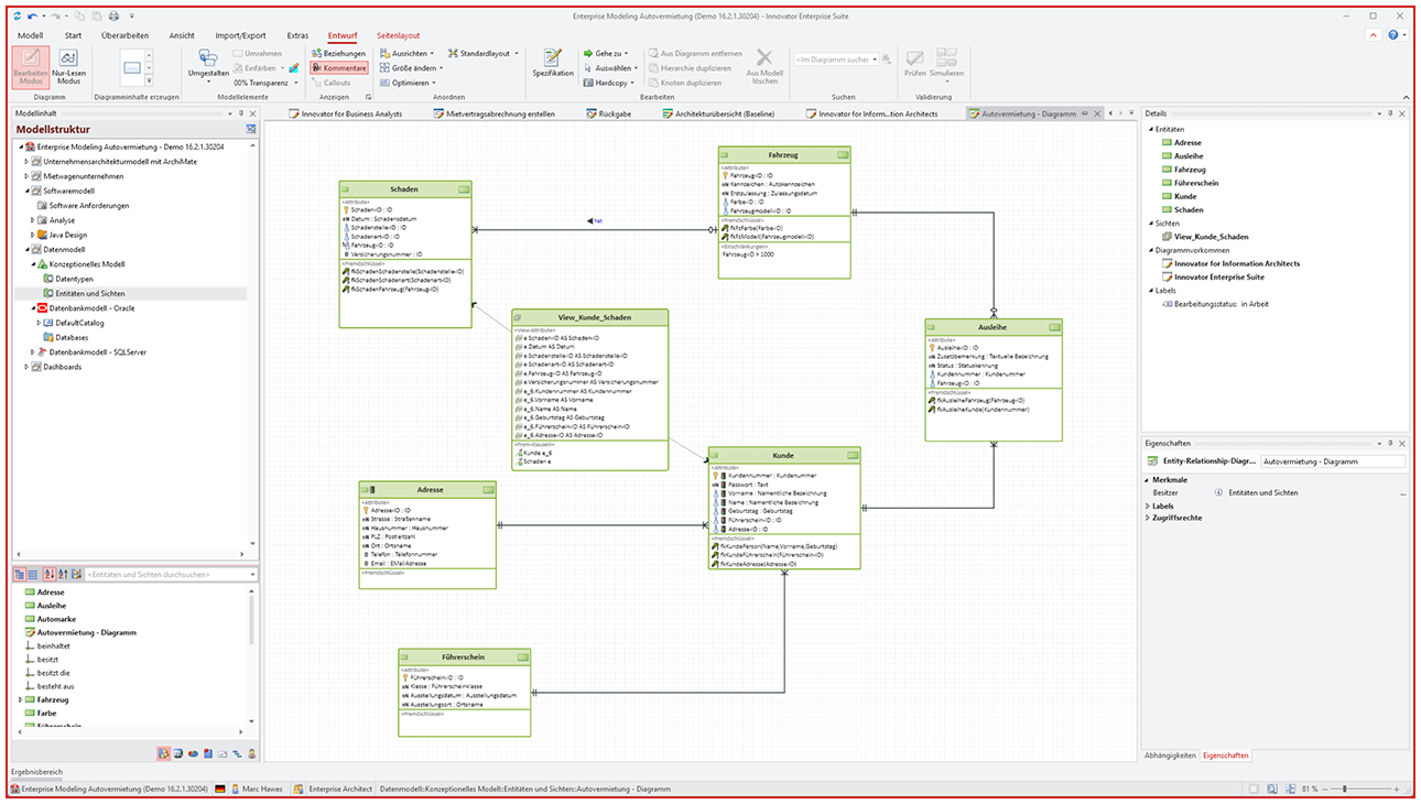
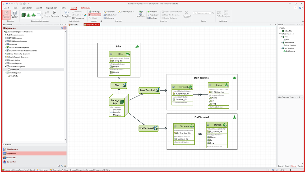
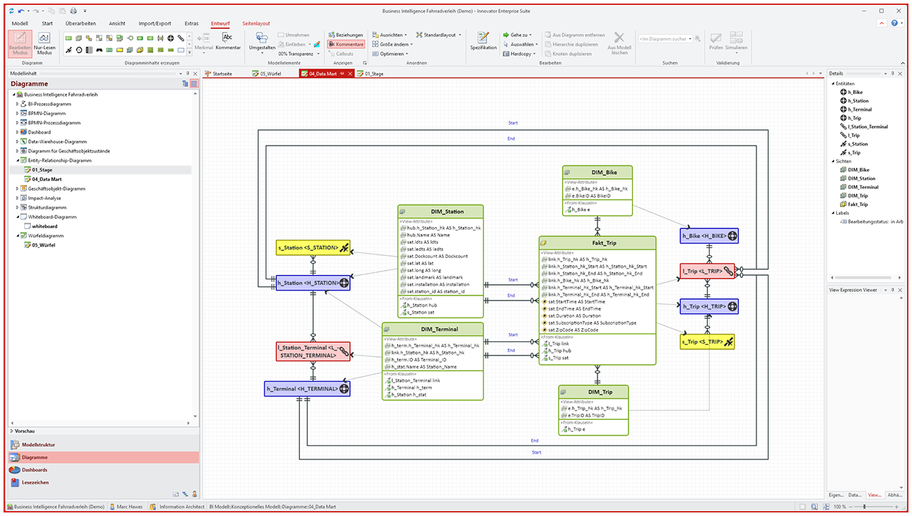
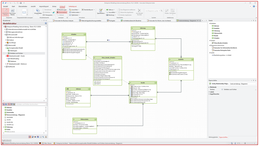
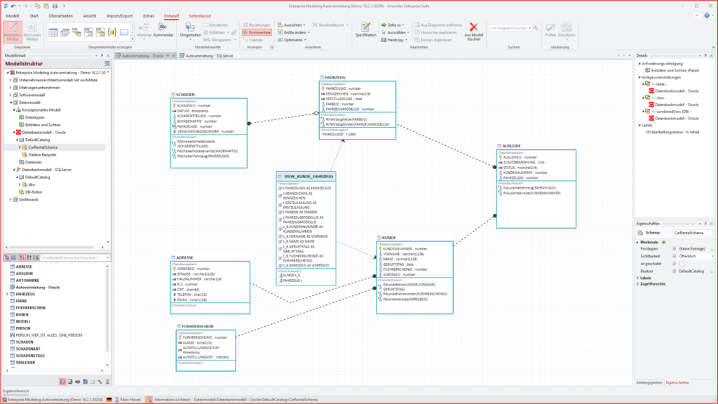
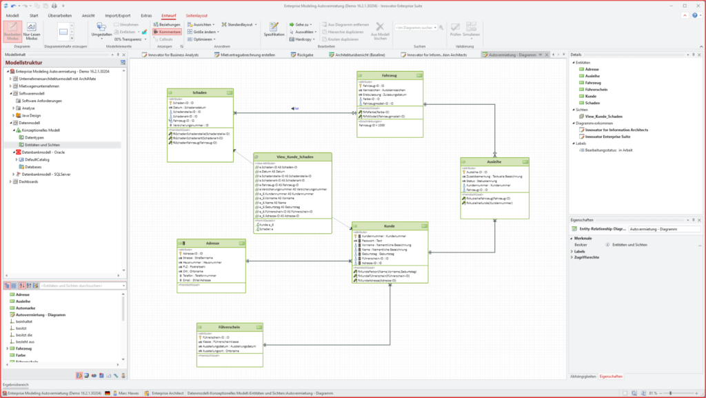
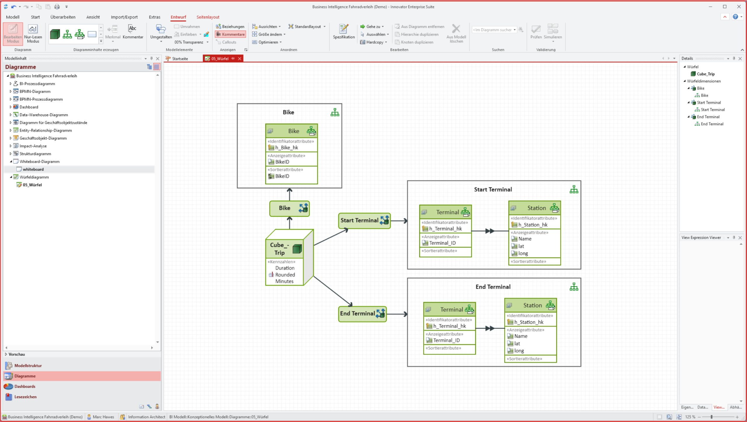
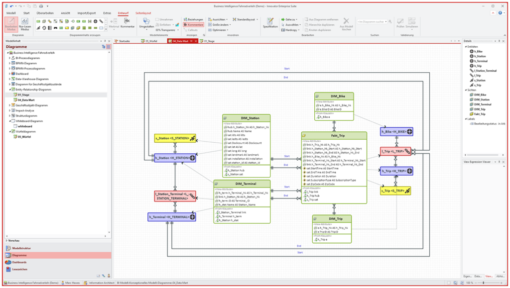
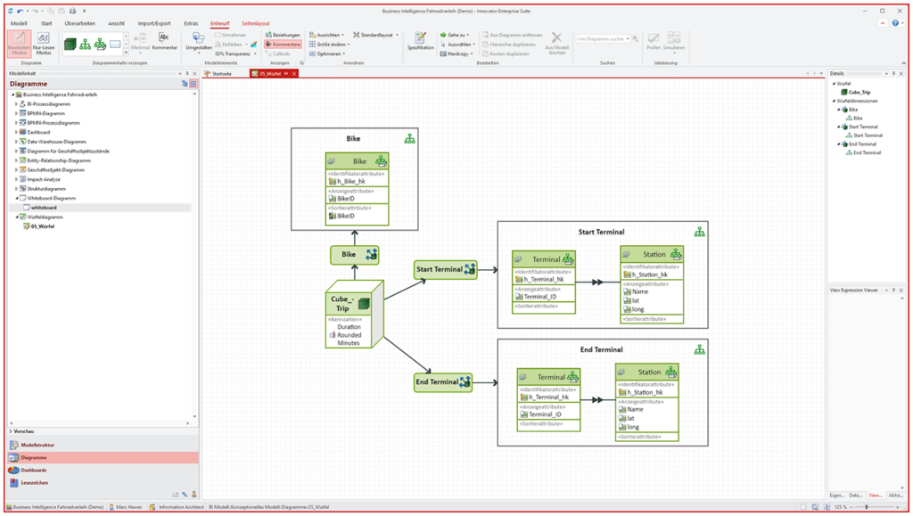
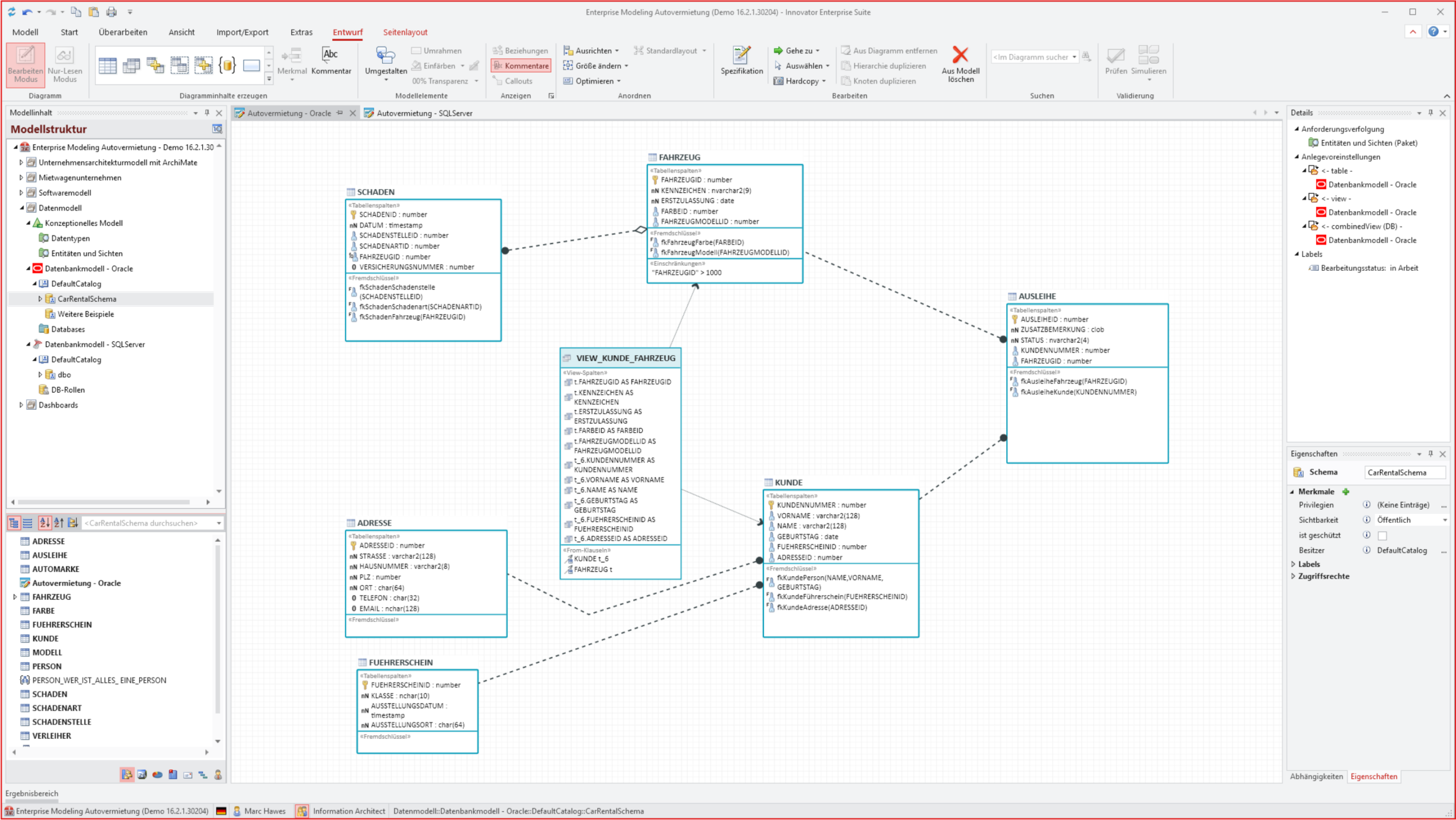
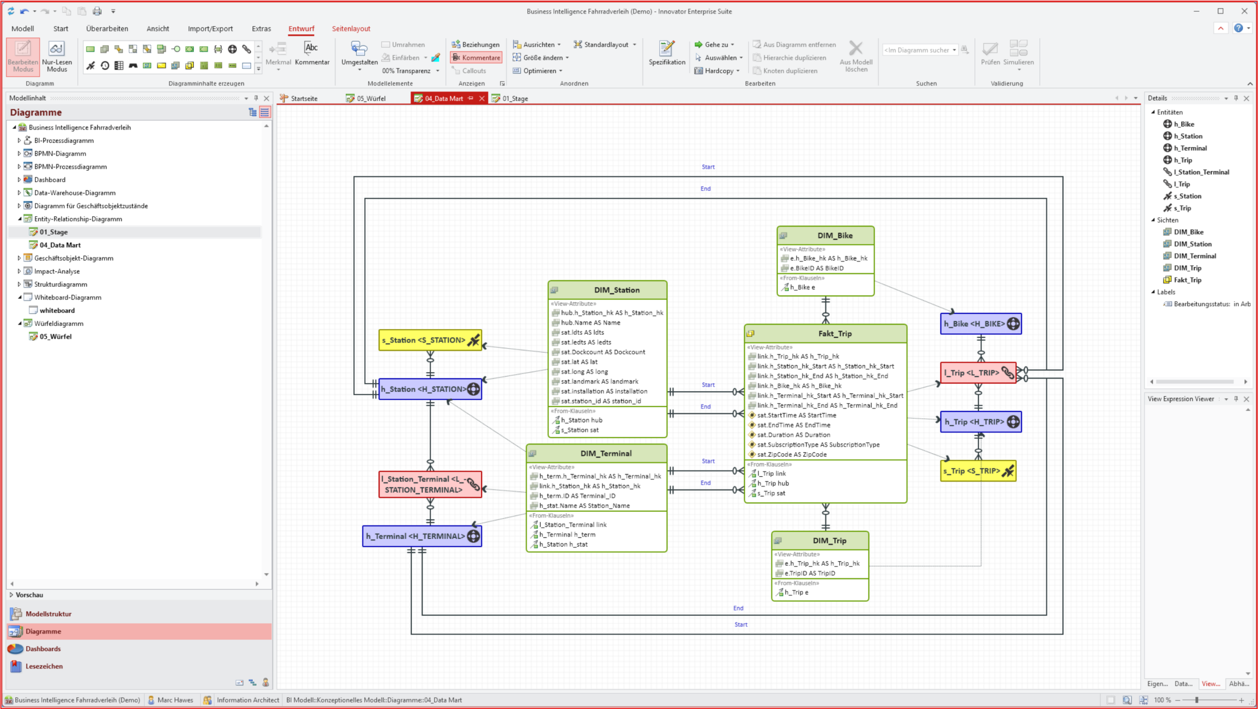
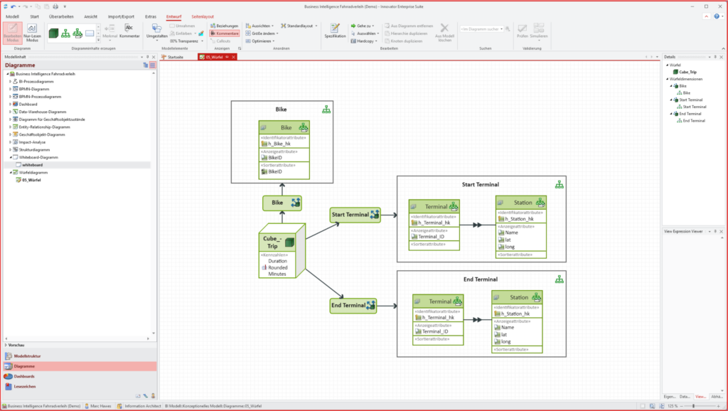
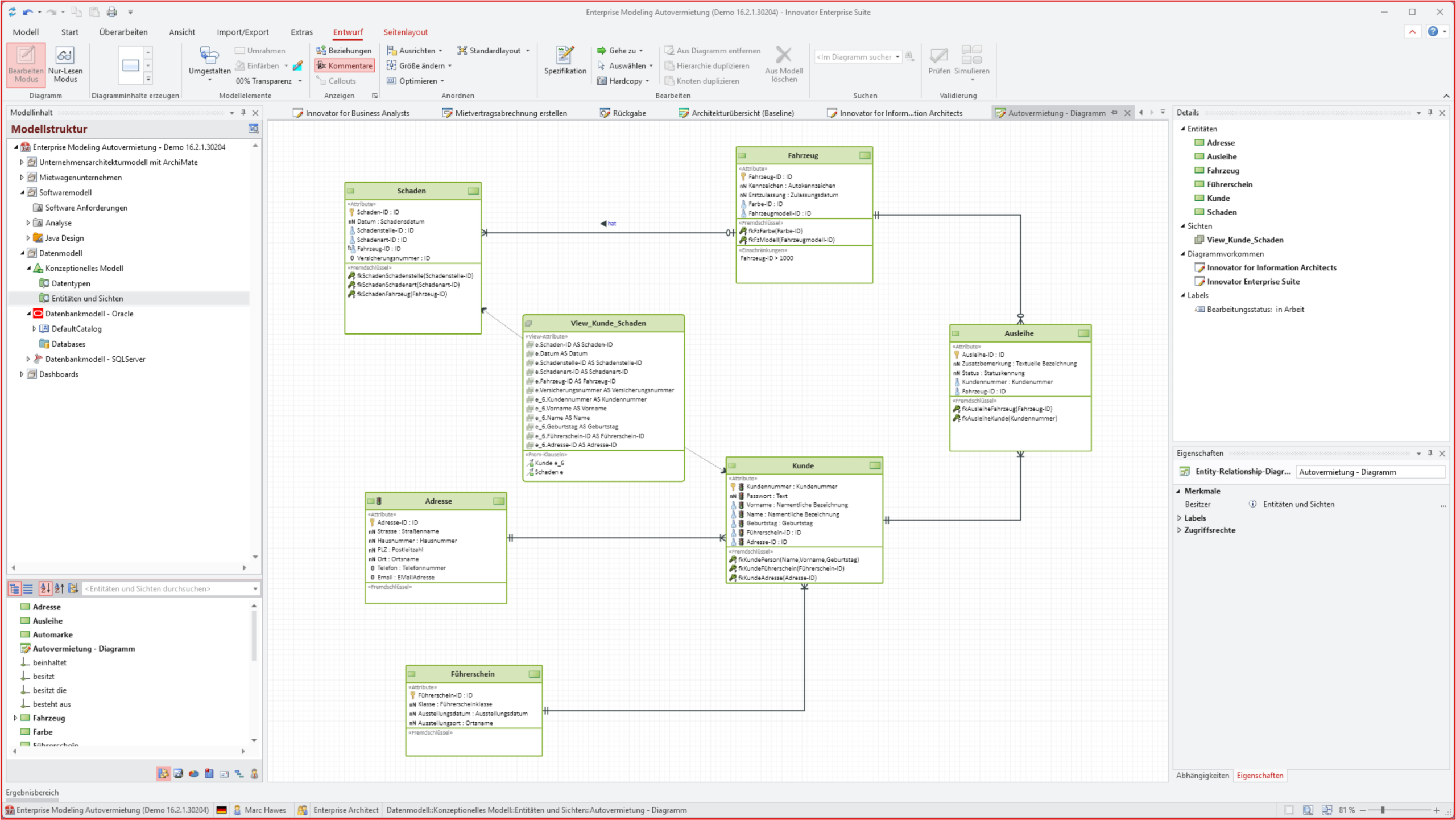
Innovator vereint alle Modellierungsdisziplinen in einem Tool: Business Analysten modellieren Prozesse, Entscheidungen und Anforderungen standardisiert mit BPMN und DMN. Enterprise Architekten entwerfen mit ArchiMate® eine strukturierte Unternehmensarchitektur. Data Architekten erstellen konzeptionelle, logische und physische Datenmodelle (ERM, UML, u.v.m.) sowie Data Warehouses und nutzen multidimensionale Modellierung – samt sicherem Abgleich zur Datenbank. Komfortable Diagrammeditoren, leistungsstarke Automatisierungen und eine intuitive Oberfläche im modernen MS Office Look & Feel machen die Modellierung einfach und effizient.
Volle Unterstützung für aktuelle und zukünftige Technologien
Mit Innovator bist Du immer technologisch vorne dabei. Neben klassischen Datenbanken wie Oracle, SQL Server und PostgreSQL unterstützt Innovator auch moderne Plattformen wie MongoDB, Databricks®, Athena, BigQuery und Snowflake®. Über die DataBridge integrierst Du Deine Modelle bidirektional in andere Tools. Zusätzlich stehen Dir zahlreiche Schnittstellen, etwa zu Confluence, Neo4j®, Collibra und Apache Superset, zur Verfügung. Dank moderner REST-API kannst Du alle Modellfunktionen webbasiert nutzen und Innovator flexibel in Deine IT-Landschaft einbinden. So kannst Du hybride Architekturen modellieren, Cloud-Lösungen einbinden und neue Technologien flexibel integrieren.
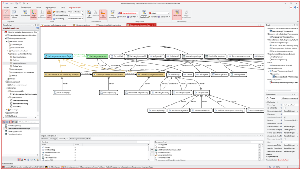
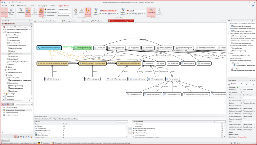
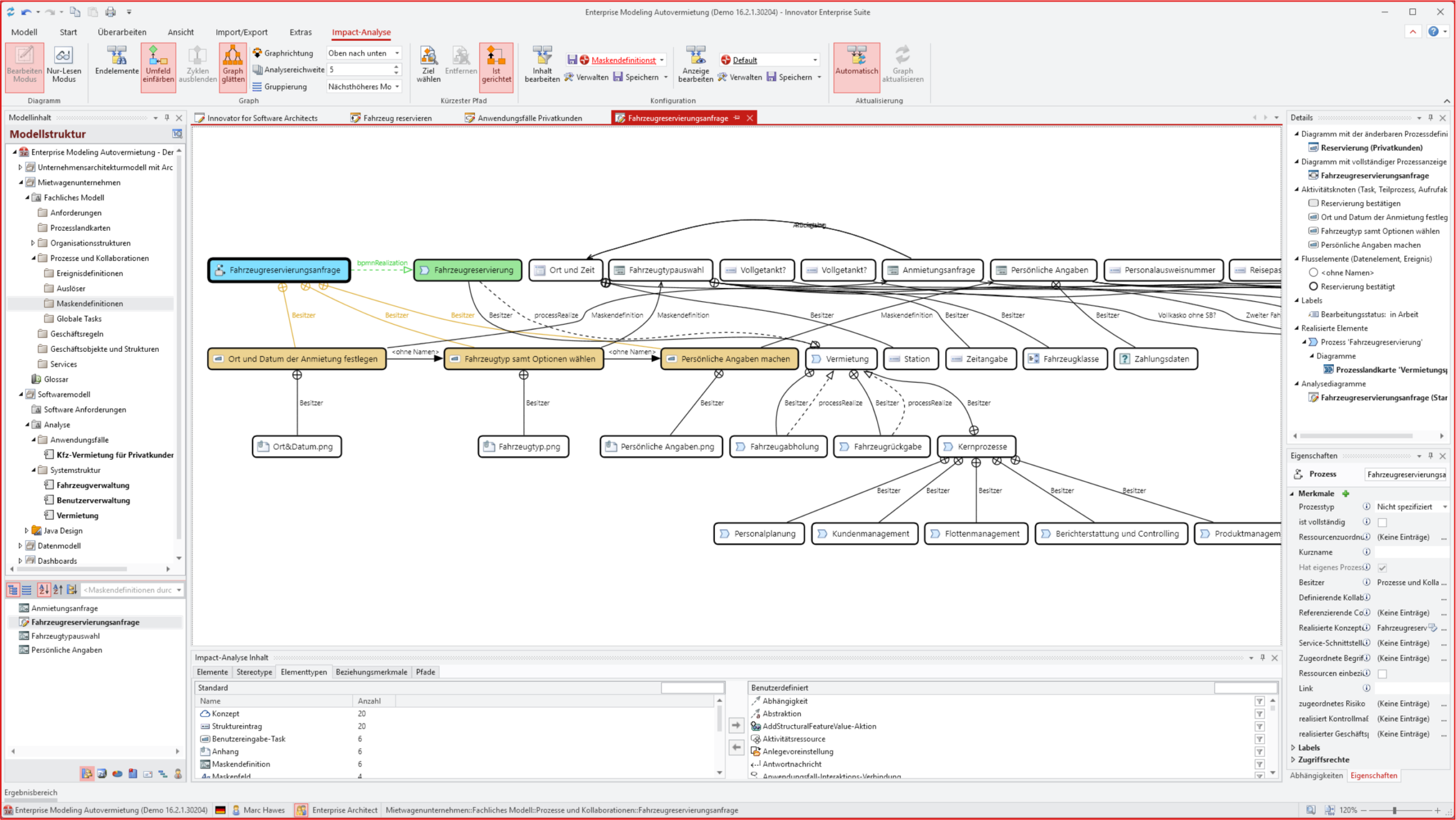
Automatisierte Dokumentation & smarte Impact-Analysen
Innovator erstellt automatisierte, individuell konfigurierbare Dokumentationen und Dashboards. Im Unterschied zu PowerDesigner profitierst Du von interaktiven Impact-Analysen: Erkenne in Echtzeit, wie sich Änderungen auf Prozesse, Daten, Systeme und ganze Architekturen auswirken. Navigiere direkt in den Abhängigkeitsdiagrammen und exportiere Berichte passgenau für Audits und Teams. Die lückenlose Nachverfolgung jeder Änderung und die flexible Auswertung über verschiedene Sichten geben Dir eine Transparenz und Effizienz, wie sie klassische Tools nicht bieten.
Einfache Zusammenarbeit im Team
Mit Innovator arbeitest Du effizient im Team – egal ob lokal, remote oder international verteilt. Zentrale Repositorys, automatische Versionierung und detailliertes Änderungsmanagement sorgen für maximale Transparenz. Fein abgestufte Rollen- und Rechtekonzepte ermöglichen es kleinen Gruppen oder großen Organisationen, gemeinsam an Modellen zu arbeiten, ohne Sicherheitsbedenken. Modernes Dashboarding, Live-Reports und Kommentarfunktionen fördern den Austausch und die Koordination. Im Unterschied zu PowerDesigner ist echte, standortübergreifende Kollaboration hier Standard.
KI-Readiness – Ask your Models
Innovator hebt Modellierung durch Künstliche Intelligenz in eine neue Dimension. Während Du mit PowerDesigner auf traditionelle, manuelle Suchabfragen beschränkt bist, steht Dir in Innovator ein KI-Agent zur Verfügung, der Modellwissen in natürlicher Sprache für alle zugänglich macht. Ob direkt in Innovator, per Web-Chatbot oder über die Unternehmens-KI: Du stellst Deine Fragen und erhältst jederzeit verständliche, automatisch analysierte Antworten auf Basis Deiner Unternehmensmodelle. So bleibt der Zugang zu wichtigen Informationen bei PowerDesigner auf einen kleinen Nutzerkreis beschränkt, während Innovator Wissen für das ganze Unternehmen zugänglich macht.
Innovator vs. PowerDesigner – Der Funktionsvergleich
Mit Innovator erhältst Du eine praxiserprobte Plattform, die klassische Modellierungsstandards ebenso beherrscht wie moderne Anforderungen an Teamarbeit, Integration und KI-gestützte Analyse. Vergleiche selbst, warum Innovator der logische Nachfolger und ein absolutes Upgrade
im Vergleich zu SAP PowerDesigner ist:
| Feature | SAP PowerDesigner | Innovator |
|---|---|---|
| Aktive Weiterentwicklung | ❌ Nein, End-of-Life 2027 | ✅ Ja, regelmäßige Updates und Featureverbesserungen |
| Migrationstools | ❌ Nein | ✅ Ja (Import, Toolbus) |
| KI-Funktionen | ❌ Nein | ✅ Ja |
| Nutzerfreundlichkeit | ⚠️ Veraltet | ✅ Modern, Office-Look & Feel |
| Relationale Datenmodellierung | ✅ Ja | ✅ Ja |
| Unterstützung moderner Datenbanken | ⚠️ Eingeschränkt | ✅ Ja (Oracle, SQL Server, NoSQL, Databricks®, Snowflake® uvm.) |
| BPMN, ArchiMate® & DMN | ❌ Nein | ✅ Ja (Voll integriert) |
| UML | ✅ Ja | ✅ Ja |
| Automatisierte Impact-Analysen | ⚠️ Eingeschränkt | ✅ Ja |
| Mächtige Dashboards & Live-Reporting | ❌ Nein | ✅ Ja |
| Zentrale Teamarbeit & Versionierung | ⚠️ Eingeschränkt | ✅ Ja (Repository, Rollen, Protokoll) |
| Anpassbares Rollenkonzept | ✅ Ja | ✅ Ja |
| Integration mit MS Office & Confluence | ⚠️ Eingeschränkt | ✅ Ja |
| REST-API & moderne Schnittstellen | ❌ Nein | ✅ Ja |
| Plug-In- & Erweiterungsfähigkeit | ⚠️ Eingeschränkt | ✅ Ja (Framework & API, .NET & Java) |
| Deutscher Support und Anwendercommunity | ❌ Nein | ✅ Ja |
Deine Migration von SAP PowerDesigner zu Innovator
Der Wechsel zu Innovator gelingt schnell, sicher und ohne Kompromisse. Du verlierst kein Wissen und übernimmst Deine bestehenden PowerDesigner-Modelle einfach per Import. Unsere bewährten Migrationswerkzeuge und erfahrenen Experten sorgen dafür, dass alle Strukturen, Beziehungen und Metadaten zuverlässig erhalten bleiben. Wir begleiten Dich Schritt für Schritt – von der Voranalyse über Testmigrationen bis zum Go-Live. So bist Du optimal für die Zukunft aufgestellt und kannst sofort produktiv starten.
Erlebe Innovator in der Live-Demo
Überzeuge Dich selbst von den Möglichkeiten, die Innovator Dir als moderne Alternative zu SAP PowerDesigner bietet. In einer persönlichen Live-Demo zeigen wir Dir, wie Du Daten-, Prozess- und Architekturmodelle in Innovator erstellst, intuitiv bearbeitest und im Team optimal nutzt.
Stelle Deine Fragen direkt an unsere Experten, erlebe praxisnahe Anwendungsfälle und entdecke, wie Innovator Deinen Modellierungsalltag wirklich erleichtert.

Innovation trifft Erfahrung – das ist Innovator
6600
Aktive Nutzer16
Aktuelle Version255
Konfigurierte Plug-Ins330
Geballte Entwicklerjahre
6600
Aktive Nutzer
16
Aktuelle Version
255
Konfigurierte Plug-Ins
330
Geballte Entwicklerjahre
Teste jetzt Innovator!
- Nutze die Vollversion 60 Tage kostenlos und unverbindlich
- Nutze die Demodaten oder erstelle Dein eigenes Modell
- Modelliere mit ArchiMate®, BPMN, DMN, UML, Data Vault etc.
- Überzeuge Dich von den Fähigkeiten unseres Powertools
- Sammle Deine Fragen und stelle sie uns bei Deinem Demotermin
Starte jetzt Deine Innovator Testmission!
- Teste Innovator 60 Tage kostenlos und unverbindlich
- Nutze die Demodaten oder erstelle Dein eigenes Modell
- Modelliere mit ArchiMate®, BPMN, DMN, UML, Data Vault etc.
- Überzeuge Dich von den Fähigkeiten unseres Powertools
- Sammle Deine Fragen und stelle sie uns bei Deinem Demotermin
FAQ zu Innovator als echte Alternative zu SAP PowerDesigner
Ja, mit unseren Importmöglichkeiten und Support-Tools gelingt die Migration Deiner Modelle schnell, sicher und verlustfrei. Wir begleiten Dich bei jedem Schritt.
Innovator deckt führende SQL- und NoSQL-Datenbanken ab, ebenso moderne Analytics- und Cloud-Plattformen (z. B. Databricks®, Snowflake®, BigQuery, Cassandra, MongoDB).
Innovator bietet Dir alle Kernfunktionen für Daten-, Architektur- und Prozessmodellierung, unterstützt alle gängigen Standards und geht mit Features wie KI-gestützter Analyse und modernen Integrationen sogar darüber hinaus.
Die Kosten für Innovator richten sich nach Deinem individuellen Bedarf, Deinen Lizenzwünschen und den gewünschten Modulen. Nimm einfach Kontakt mit uns auf. Unser Vertriebsteam berät Dich persönlich und erstellt Dir gerne ein passendes Angebot.
Dank intuitiver Oberfläche, Schulungsangeboten und persönlichem Support gelingt der Einstieg für Dich und Dein Team unkompliziert — oft produktiv in wenigen Tagen.
Ja, buche einfach eine persönliche Demo oder sichere Dir einen Testzugang. So kannst Du alle Funktionen in Ruhe kennenlernen.
Innovator punktet mit besserer Preisstruktur, hoher Skalierbarkeit, flexibler Erweiterbarkeit und deutschem Support.
Ja, Innovator lässt sich modular erweitern und individuell konfigurieren – inklusive Plug-in-Support und Schnittstellen.
Mit Innovator kannst Du Deine Modelle direkt in natürlicher Sprache befragen. Künstliche Intelligenz analysiert Zusammenhänge, erkennt Lücken und bietet smarte Optimierungsvorschläge. So wird Modellwissen für alle im Unternehmen verständlich, leicht auffindbar und sofort nutzbar. Innovator bietet Dir drei Möglichkeiten, um den KI-Agenten zu nutzen:
- direkt aus Innovator heraus über das MIRA-Plugin,
- über eine Web-Oberfläche ohne Client-Installation,
- oder über einen MCP-Server, damit auch ein LLM direkt auf die Inhalte zugreifen kann. Das LLM wählst Du dabei frei aus.
Die DataBridge ist die leistungsstarke Integrationsschnittstelle von Innovator. Sie ermöglicht Dir, Modelldaten effizient mit externen Systemen, Graphdatenbanken und KI-Anwendungen zu synchronisieren und so unternehmensweites Wissen optimal zu verknüpfen.
Alle Neuerungen, Verbesserungen und Highlights findest Du im Detail in unseren Release Notes. So bleibst Du immer auf dem neuesten Stand rund um Funktionen, Integrationen und Updates des aktuellen Innovator Releases.
Ja, neben kostenlosen Live-Demos und einem Testzugang als Vollversion bieten wir Dir zahlreiche Webinare, die Du jederzeit on Demand anschauen kannst. Zusätzlich stehen Dir unser beliebtes BPMN 2.0 Poster und das ArchiMate®-Poster kostenfrei zum Download in Deutsch und Englisch zur Verfügung. So hast Du alle Modellierungsstandards immer im Blick.
Jetzt Kontakt aufnehmen
Du hast Fragen zu den KI-Agenten, möchtest mehr über Innovator erfahren oder suchst individuelle Beratung? Nutze einfach unser Kontaktformular und unser Team meldet sich schnellstmöglich bei Dir. Wir freuen uns auf Deine Nachricht und unterstützen Dich bei allen Anliegen rund um Modellierung
und KI im Unternehmen.
































