SAP PowerDesigner is Being Discontinued – Time to Make the Switch
SAP will end support and further development for PowerDesigner in 2027. Once support ends, you’ll be left to your own devices without regular updates, security fixes or technical support. This significantly increases the risk of system failures, compatibility issues and security vulnerabilities. With every passing month, a later migration becomes more expensive and complex, while internal expertise and resources continue to decline. Compliance and audit requirements become increasingly difficult to meet with outdated software. That’s why now is the right time to make the change to a future-proof platform like Innovator.
Why You Should Switch to Innovator Now
Innovator is more than just a replacement for PowerDesigner. It is a modern, powerful modeling platform that combines future-proof architecture with intuitive usability and maximum flexibility. With Innovator, you can model business processes, data structures, IT architectures and software solutions seamlessly within one central environment, supported by international standards such as BPMN, UML, ArchiMate®, DMN and ERM.
Choose a modeling platform that is in line with your future requirements and turn your modeling knowledge into a competitive edge for your organization.
What Makes Innovator a Cut Above the Rest
Innovator offers more than simply modeling at the highest level. The platform combines cutting-edge technology with intuitive usability, ensuring that your models deliver real value in everyday business operations. Whether you are migrating from PowerDesigner, integrating into your system landscape or exploring innovative analysis capabilities, Innovator provides all the tools you need to easily design complex structures which are transparent and future-proof.
Best-in-Class Modeling Functions
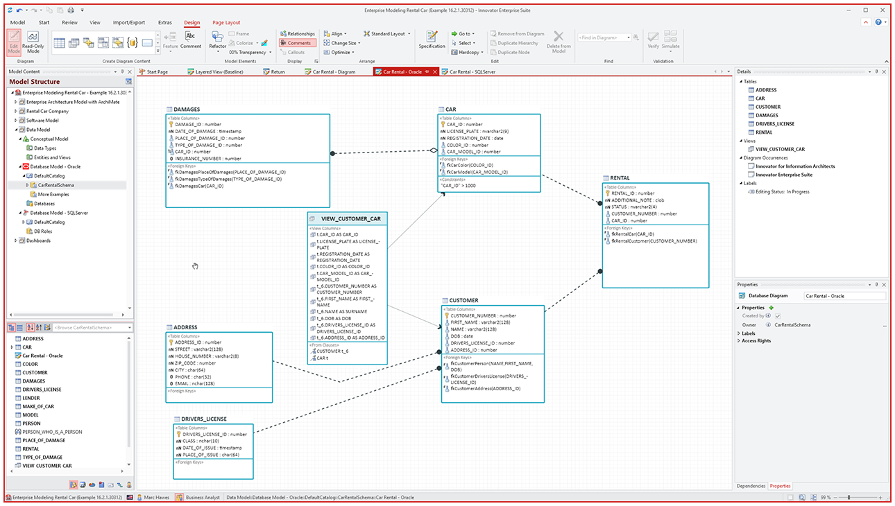
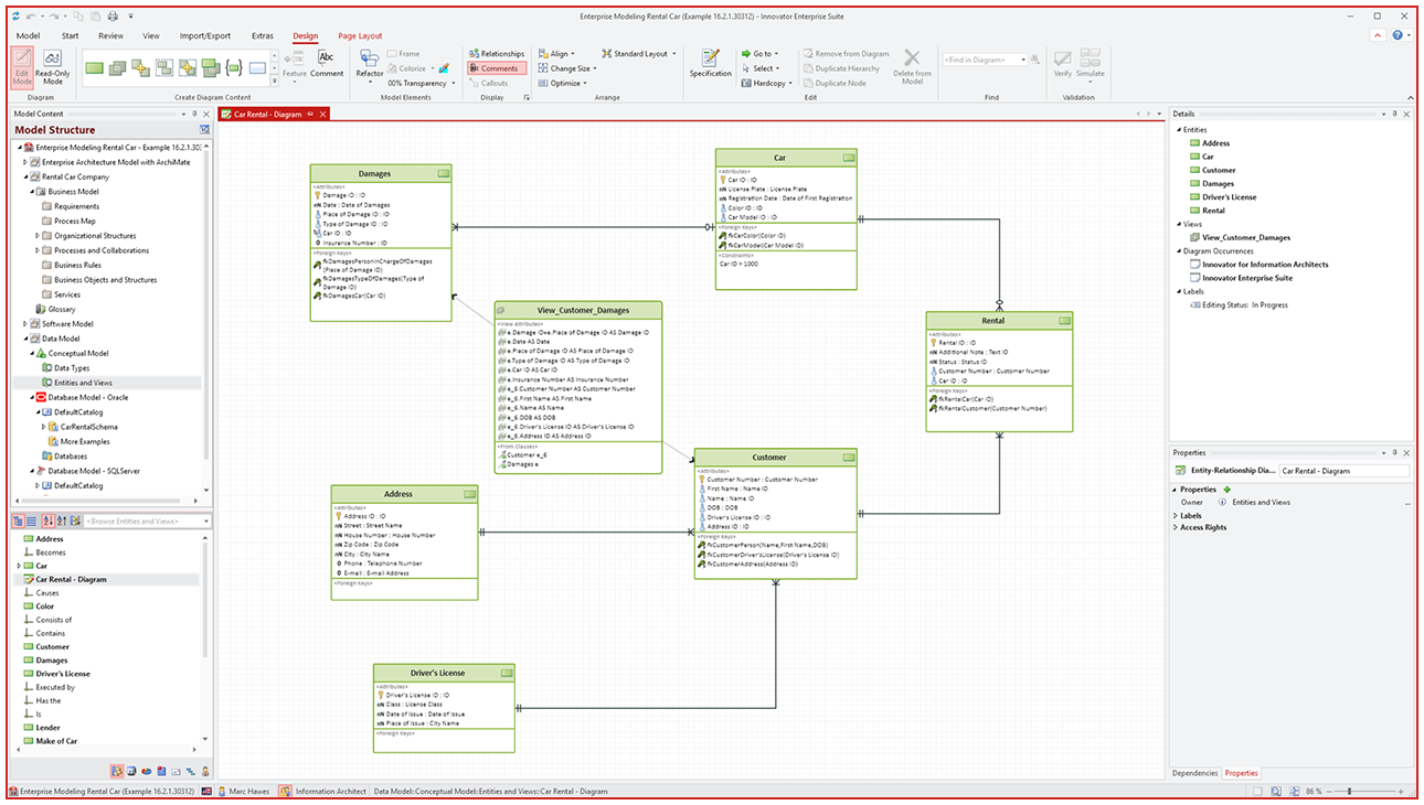
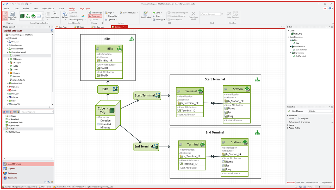
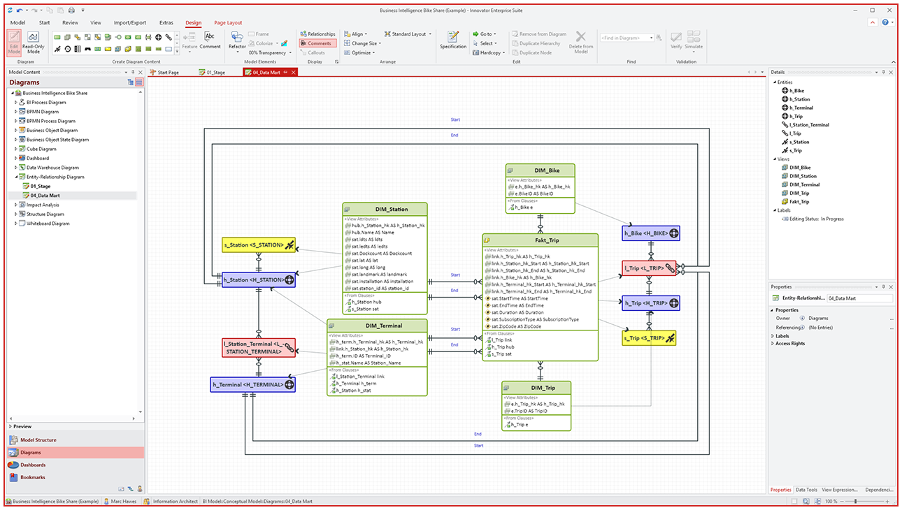
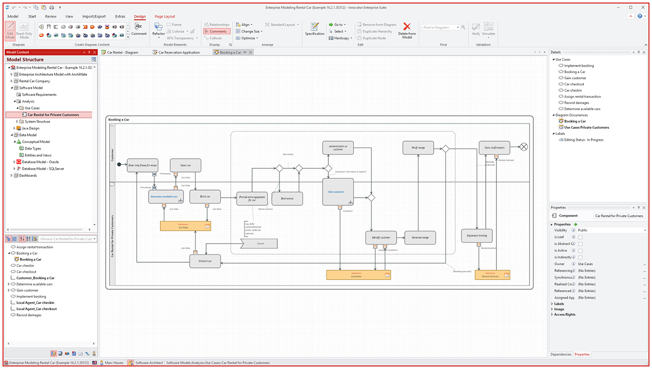
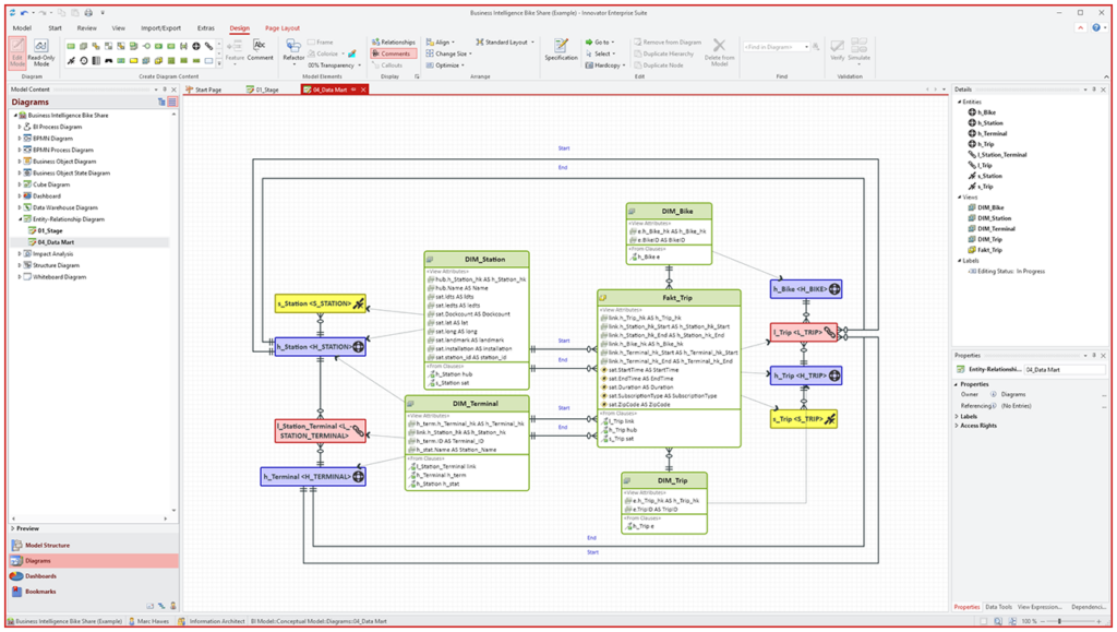
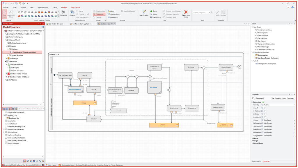
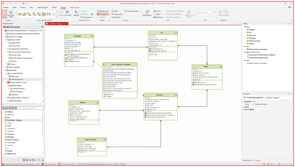
Innovator combines all modeling disciplines into one single platform: Business analysts enjoy standardized modeling of processes, decisions and requirements with BPMN and DMN. Enterprise architects design structured enterprise architectures with ArchiMate®. Data architects create conceptual, logical and physical data models (ERM, UML and many more), Data Warehouses and leverage multi-dimensional modeling; database updates are of course par for the course. User-friendly diagram editors, powerful automation features and an intuitive interface with a modern MS Office look and feel make modeling simple and highly efficient.
Full Support for Current and Future Technologies
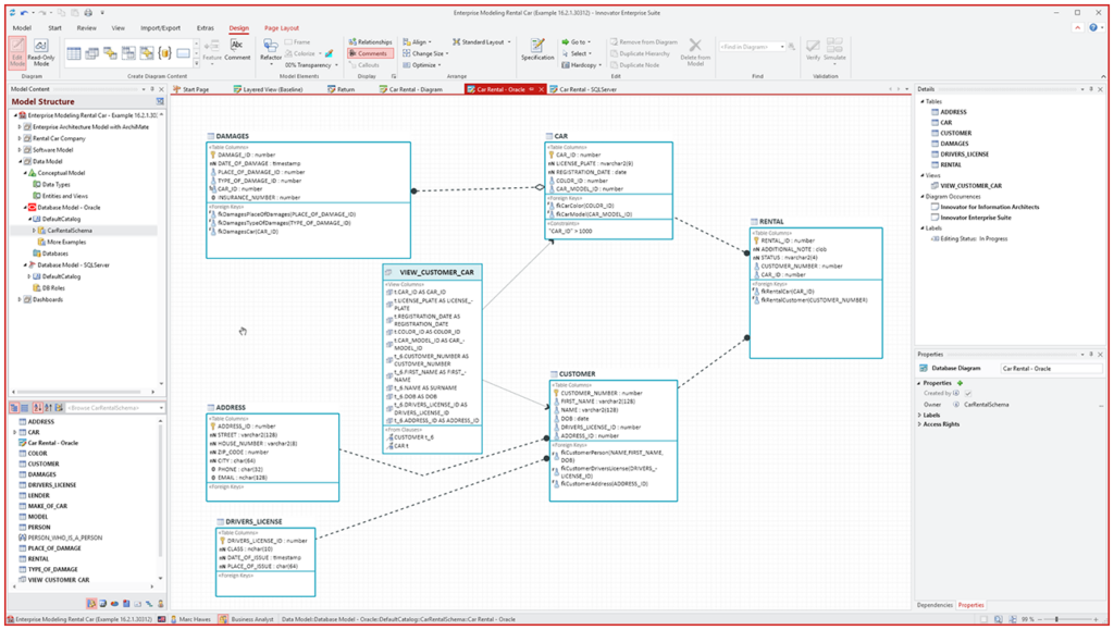
Innovator always keeps you a cut above when it comes to technology. In addition to traditional databases such as Oracle, SQL Server and PostgreSQL, Innovator also supports modern platforms such as MongoDB, Databricks®, Athena, BigQuery and Snowflake®. DataBridge can be used to integrate your models bidirectionally into other tools. Innovator also provides numerous interfaces, including Confluence, OpenSearch, Neo4j®, Collibra and Apache Superset. A modern REST API enables web-based modeling and allows you to integrate Innovator flexibly into your IT landscape; model hybrid architectures, integrate cloud solutions and adopt new technologies with ease.
Automated Documentation & Smart Impact Analysis
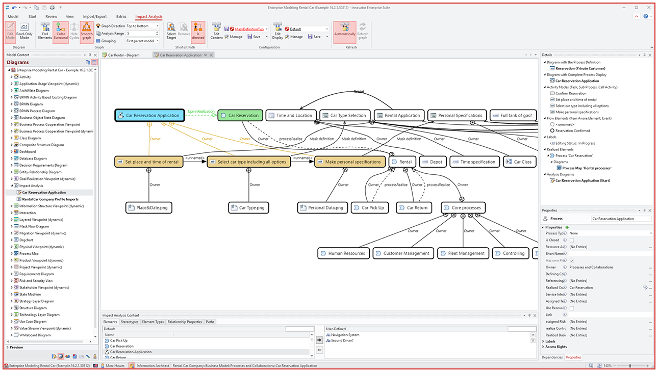
Innovator automatically generates documentation and dashboards that can be individually configured to your needs. Unlike PowerDesigner, Innovator provides interactive impact analysis capabilities: identify in real time how changes affect processes, data, systems and entire architectures. Navigate directly through dependency diagrams and export reports tailored for audits and teams. Comprehensive change tracking and flexible analysis across different perspectives provide a level of transparency and efficiency that traditional tools simply cannot offer.
Seamless Team Collaboration
Innovator enables efficient collaboration, regardless of whether your team is local, remote or split across different countries. Central repositories, automatic versioning and detailed change management ensure maximum transparency. Granular roles and rights allow both small groups and large organizations to work together on models securely and efficiently. Modern dashboards, live reports and comment features further support communication and coordination. Unlike PowerDesigner, true cross-location collaboration is built in as a standard.
AI Readiness – Ask Your Models
Innovator takes modeling to a new level with the power of artificial intelligence. While PowerDesigner limits you to traditional, manual search queries, Innovator provides an AI agent that makes model knowledge accessible through natural language. Whether directly within Innovator, via a web-based chatbot or through your company’s AI, you simply ask your questions and receive clear, automatically analyzed answers based on your enterprise models. PowerDesigner restricts access to important information to a small group of experts, whereas Innovator makes that knowledge accessible across the entire company.
Innovator vs. PowerDesigner – Feature Comparison
With Innovator, you gain a proven platform that supports established modeling standards while also meeting modern requirements for collaboration, integration and AI-powered analysis. See for yourself why Innovator is the logical successor and a total upgrade when it comes to SAP PowerDesigner:
| Feature | SAP PowerDesigner | Innovator |
|---|---|---|
| Active further development | ❌ No, end-of-life 2027 | ✅ Yes, regular updates and feature improvements |
| Migration tools | ❌ No | ✅ Yes (Import, Toolbus) |
| AI functions | ❌ No | ✅ Yes |
| Usability | ⚠️ Outdated | ✅ Modern, Office look & feel |
| Relational data modeling | ✅ Yes | ✅ Yes |
| Support for modern databases | ⚠️ Limited | ✅ Yes (Oracle, SQL Server, NoSQL, Databricks®, Snowflake® and more) |
| BPMN, ArchiMate® & DMN | ❌ No | ✅ Yes (fully-integrated) |
| UML | ✅ Yes | ✅ Yes |
| Automated Impact Analysis | ⚠️ Limited | ✅ Yes |
| Powerful dashboards & live reporting | ❌ No | ✅ Yes |
| Central team collaboration & versioning | ⚠️ Limited | ✅ Yes (repository, roles, logging) |
| Configurable role concept | ✅ Yes | ✅ Yes |
| Integration with MS Office & Confluence | ⚠️ Limited | ✅ Yes |
| REST API & modern interfaces | ❌ No | ✅ Yes |
| Plug-in capabilities | ⚠️ Limited | ✅ Yes (Framework & API, .NET & Java) |
| German support and user community | ❌ No | ✅ Yes |
Your Migration from SAP PowerDesigner to Innovator
Switching to Innovator is quick, secure and without compromises. You won’t lose any knowledge and can simply import existing PowerDesigner models. Our proven migration tools and experienced experts ensure that all structures, relationships and metadata are reliably preserved. We support you every step of the way, from initial analysis and test migrations right the way through to the final go-live. This ensures you are fully prepared for the future and can be productive right from the get go.
Check Out Innovator in a Live Demo
Discover for yourself what Innovator has to offer as a modern alternative to SAP PowerDesigner. In a personal live demo, we will show you how to create, intuitively edit and use data, process and architecture models as part of a team in Innovator.
Ask your questions directly to our experts, explore real-life use cases and see how Innovator can take the strain out of your daily modeling requirements.

Innovation Meets Experience – That's Innovator.
6600
Active users16
Current version255
Configured plug-ins330
Cumulative development years
6600
Active users
16
Current version
255
Configured plug-ins
330
Cumulative development years
Try out Innovator now!
- Use the full version for 60 days for free and with no obligation
- Use the demo data or create your own model
- Model using ArchiMate®, BPMN, DMN, UML, Data Vault and much more
- Check out what our power tool has to offer
- Make a list of any questions you may have and ask them during your own personal demo
Try out Innovator now!
- Use the full version for 60 days for free and with no obligation
- Use the demo data or create your own model
- Model using ArchiMate®, BPMN, DMN, UML, Data Vault and much more
- Check out what our power tool has to offer
- Make a list of any questions you may have and ask them during your own personal demo
FAQs – Innovator as a Real Alternative to SAP PowerDesigner
Yes. With our import capabilities and support tools, your models can be quickly and securely migrated without data loss. Our team supports you throughout the entire process.
Innovator supports leading SQL and NoSQL databases, as well as modern analytics and cloud platforms (e.g. Databricks®, Snowflake®, BigQuery, Cassandra and MongoDB).
Yes. Innovator provides all core capabilities for data, architecture and process modeling, supports all common standards and goes the extra mile with features like AI-powered analysis and modern integrations.
The cost depends on your specific requirements, licensing needs and selected modules. Contact us. Our sales team will be happy to provide a personalized consultation and tailored offer.
Thanks to its intuitive interface, training option, and personal support, most teams can become productive within just a few days.
Yes. You can book a personal demo or request a trial account. This gives you the time and space to check out all the features Innovator has to offer.
Innovator stands out with a more attractive pricing structure, strong scalability, flexible plug-ins and extensions, as well as German support.
Yes. Innovator can be extended modularly and configured individually, including plug-in support and interfaces.
Innovator allows you to ask your models using natural language. Artificial intelligence analyzes relationships, detects gaps and suggests smart optimizations. This makes model knowledge accessible, easy to understand and can be used straight away by everyone in the company. There are three ways to use the AI agent in Innovator:
- Directly in Innovator using the MIRA plug-in
- Via a web interface without client installation
- Via an MCP server, allowing an LLM to access content directly You can choose any LLM you require.
DataBridge is Innovator’s powerful integration interface. It enables efficient synchronization of model data with external systems, graph databases and AI applications, helping to link knowledge across your entire organization.
All new features, improvements and highlights are documented in our release notes. Check them out to stay up-to-date on the latest functions, integrations and updates.
Yes. In addition to free live demos and a full trial account, we also offer a wide range of webinars available on demand. You can also download our popular BPMN 2.0 poster and ArchiMate® poster for free in both German and English; the perfect tools for a great overview of all modeling standards.
Contact Us Now
Have you got any questions about the AI agents, do you want to find out more about Innovator or are you looking for a personal consultation? Simply fill out our contact form and our team will be in touch with you shortly. We look forward to hearing from you and are ready to support you with all your company’s needs in modeling and AI.
































